Facebook Conversion API simplest explanation & how to look for good server-side solution

It doesn’t take a genius to get the gist of what Facebook Pixel and Conversion API is.
But that’s just what’s on the surface. Like it or loathe it, it gets a bit technical here and there to confidently pick a Facebook Ads tracking solution and know that it’s worth it.
If you’re a one-man business owner, there is no time for that. This article keeps everything technical to the 5-year-old level while still offering clarity into what’s best for your business and why.
Let’s start small.
Have you ever been browsing something on some shop and the next thing you know when you’re back to your Facebook, an Ad eerily pops up out of nowhere? That’s Pixel and probably CAPI in action.
Think of Pixel and CAPI as 2 cameramen whose job is to surveil your store and report back to Facebook whatever happens.
The bare minimum includes visitors viewing any page (Page View), viewing a product page ( View Content), adding a product to the cart (ATC), proceeding to checkout (initiate checkout), and completing the payment (purchase).
You can safely imagine Pixel and CAPI as Facebook’s extended hands that observe its users outside of its platform, day and night.
What does Pixel and Conversion API have in common?
Apart from both being hard-working, they both push something along with the events on their way to Facebook.
Events go out as packages, called payloads. You can think of them as pieces of luggage if that makes sense to you. 🙂
What makes one event better than others lies in what’s in the payloads, particularly the matching parameters inside them.
What are matching parameters, you asked?
It goes back to why you want to send Facebook the events in the first place. You want FB to look at the events and link them to the people on Facebook who performed the events, then show your ads to similar folks. That’s better than targeting a cold, irrelevant audience right?
Events are nothing other than vanity metrics if they’re not used to optimize your Ads, with the help of matching parameters.
The way it works is:
- Facebook has a database of its users and the action they take on the platform, including clicking an ad
- But Facebook doesn’t know what its users do outside of the platform without the Pixel.
What advertisers struggle the most is:
- They know they need to report the events back to FB, but don’t know what to do with the events for FB to be able to link the events with the people.
- If this event-people link is broken, FB can’t connect the dots, you will be spending blindly instead if learning from your most valuable asset – information of those who already bought from you.
The most common matching parameters you’ll need is: fbp, fbc, customer data parameters such as email, phone number (hashed), IP address and User Agent. Don’t fret, but more on this later in another article.
What I want to emphasize here is that there are so many options out there that looks the same, but many of them don’t send these fundamentals. So be on the look out for these empty solutions!
How do Pixel and Conversion API differ?
- Pixel is a bit vulnerable, because it’s easily shut down entirely by anything in the browsers that doesn’t allow third-party Javascript to load.
- CAPI will be fully active no matter the weather, sending data from a server to Facebook’s server. So it’s strong, cool, calm and collected.
But there is always a trade-off. CAPI is very tech demanding, while there are tons of one-click Pixel installation for you to choose from.
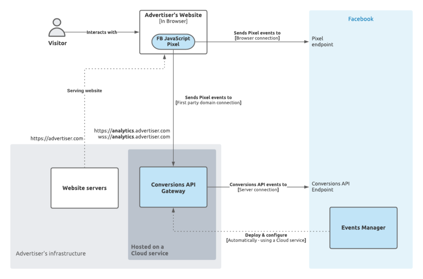
If you’re a bit technical then here goes the bonus flow:

TL;DR? CAPI ensures no data loss, Facebook is happy because it gets the full picture of what’s happening. Think of it as the big brother protecting its little brother – Pixel.
What to look for when choosing a conversion API solution?
- Since both Pixel and CAPI will fire upon one event instance (an action), you want to look for a tool that has some internal setup that helps Facebook understands the two are twin, then deduplicate one.
No deduplication means inflated data (doubling everything)
- Server events carry all the valuable matching parameters (though this is harder to check from the marketing information, you would want to do this thoroughly before making up your mind)
- One-click setup that saves you time and doesn’t break the bank. If you’ve heard of some Google Tag Manager solution, you know they’re expensive! And rightfully so, because you have to buy a Google Cloud Service to store your server events.
Can the Facebook channel do all this?
- Facebook channel is a free and automated solution for the newbie but it doesn’t allow connecting multiple pixels to one store, or multiple stores to one pixel (bad if you’re selling internationally).
- What bugs merchant the most is that the Facebook channel is a general tool that doesn’t care if you got some custom checkout or upsell flow. It’s a one-size-fits-all solution but your store is unique.
Lucky for you, here’s the perfect tool that eases all the headaches at just $8.99 per month (Thousands of merchants trust their data with this tool!).
Moreover, it comes with a native attribution report in-app for you to make the best decision sooner.
I understand it’s not easy to go from drowning in data to a data superstar in one day, but gradually you’ll got this. Just keep tabs of this blog!
